Aion Aion

Your calendar
in your terminal

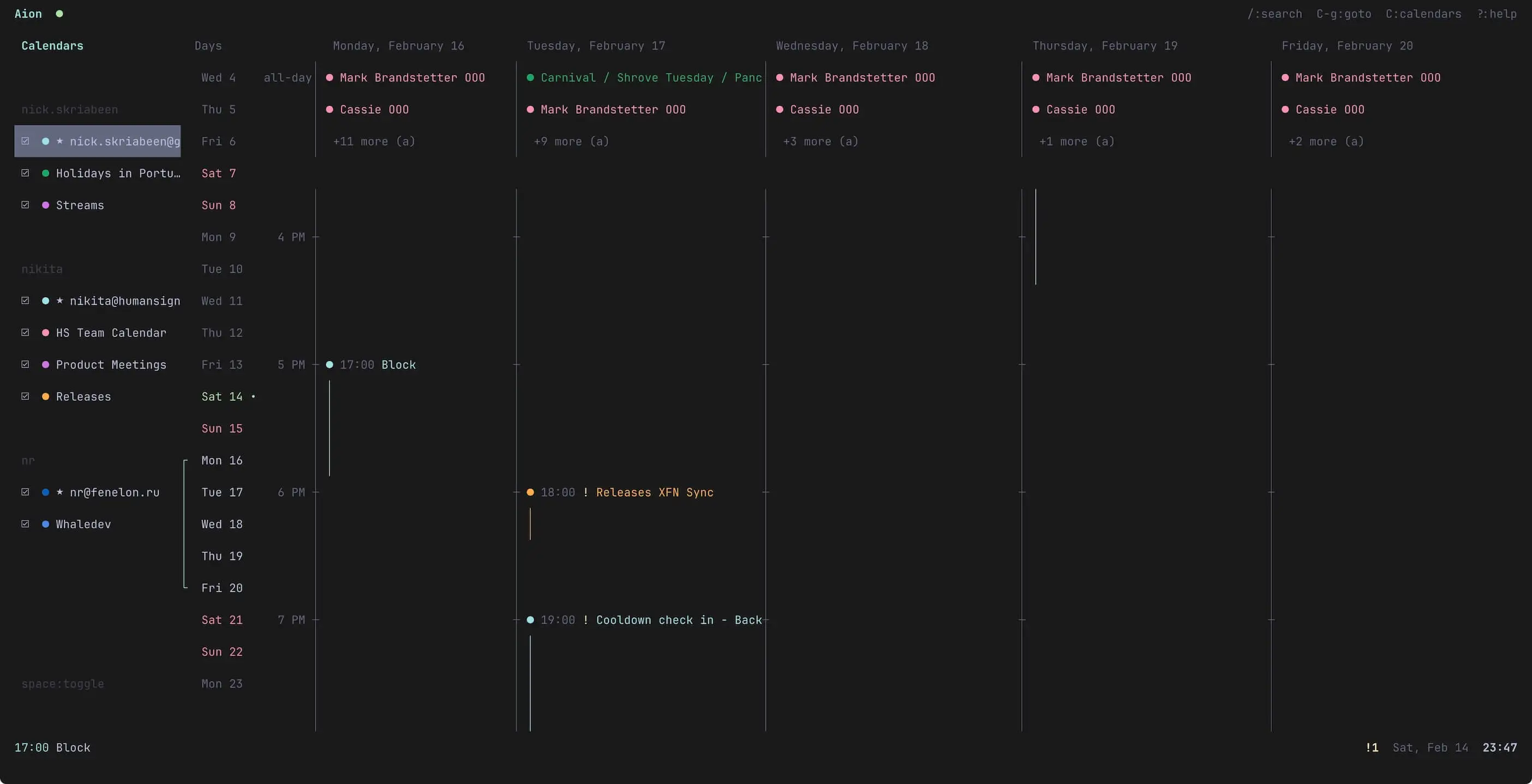
Google Calendar and CalDAV in your terminal. View, create, edit events — all with vim keybindings. Syncs in the background, works offline.

Homebrew

$ brew tap semos-labs/tap

$ brew install aion

macOS (Apple Silicon & Intel) · Linux (x64 & ARM64)

aion
Aion — Calendar client in the terminal

Features

⌨️

Vim Keybindings

j/k, gg/G, h/l — the usual. If you use vim, you already know the drill.

📅

Visual Timeline

Day view with 15-minute precision and overlap handling. Multi-column support.

🔗

Calendar Sync

Google Calendar via OAuth, CalDAV for iCloud, Fastmail, Nextcloud, etc. Syncs every 30s in the background.

👥

Meet With

Overlay multiple calendars and find free slots. No more back-and-forth.

📹

Google Meet

Auto-generate Meet links when creating events.

📁

Multi-Calendar

Toggle calendars on/off, each with its own color.

🌍

Timezone Support

Events display in local time, toggle to see original timezone.

🗓️

Natural Language

Type "tomorrow 3pm" or "next friday for 2 hours" — it just works.

🔁

Recurring Events

Create and edit events with daily, weekly, monthly, or yearly recurrence.

🔍

Event Search

Find events by title or description with /.

📝

Command Palette

Quick access to all actions with fuzzy search. Type : to open.

🎨

Themeable

Customize every color via TOML configuration.

Keybindings

Navigation

j / k Move down / up
h / l Previous / next day
gg / G First / last item
n Jump to now
Ctrl+G Go to date

Events

Ctrl+N Create event
e Edit event
D Delete event
Enter View details
o Open meeting link

General

/ Search events
: Command palette
? Context help
Shift+C Toggle calendars
q Quit

Built with Glyph — the React renderer for terminal UIs

Privacy Policy